Infineon Industrial Motor Drives

Efficient semiconductor solutions from Infineon for low, medium and high power drives and controls

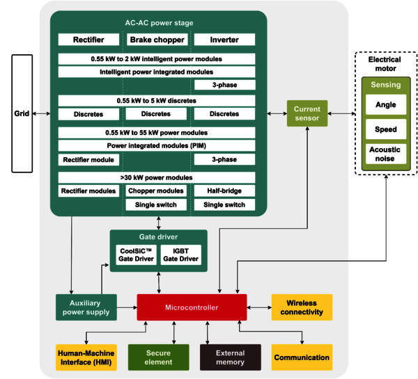
Infineon offers efficient products optimized for motor drives. Designer can rely on the intelligent power modules (IPMs) and discretes for intelligent designs in the low-power range. The perfect choice for medium-power drives are EasyPIM™, EasyPACK™ and EconoPIM™ modules. For the high power range, EconoDUAL™ and PrimePACK™ are recommended. TRENCHSTOP™ IGBT7 devices are ideal for general purpose drive applications, improving power density, controllability and overload capability in a variety of proven packages to deliver cost and time benefits. For high-speed drives and inverter integration, Infineon's CoolSiC™ MOSFETs are an attractive solution as they reduce switching and conduction losses.


Infineon offers a broad portfolio of efficient semiconductors optimized for motor drives. You can rely on intelligent power modules (IPMs) and discretes for smart designs in the low-power range. For medium-power drives, EasyPIM™, EasyPACK™, and EconoPIM™ modules are the perfect match. Moving on to the high-power spectrum, EconoDUAL™ and PrimePACK™ are the solutions of choice. They are combined with the innovative.XT interconnection technology. PrimePACK™ modules can help designers overcome the overrating dilemma by extending the lifetime by raising thermal and power cycling capabilities.

Highlights of Infineon´s portfolio include TRENCHSTOP™ IGBT7 modules, specifically tailored to the needs of drive applications. Ideal for general-purpose drive (GPD) applications, TRENCHSTOP™ IGBT7 devices improve power density, controllability, and overload capability in various proven packages for cost and time gains. For high-speed drives and inverter integration, CoolSiC™ MOSFETs are an attractive solution as they reduce switching and conduction losses, especially under partial load conditions.

Complementing power semiconductors, Infineon also offers gate driver ICs for silicon and silicon carbide (SiC) devices. The broad EiceDRIVER™ portfolio scales from basic to enhanced functionality. Customers can rely on wide range of silicon MOSFETs for battery-powered applications like automotive brushless DC motors, including OptiMOS™ family. To round out this offering and make your design ready for Industry 4.0, we support rising connectivity needs with iMOTION™, XMC™, and AURIX™ microcontrollers, complemented by OPTIGA™ Trust solutions for the highest security standards. These devices can be combined with sensors from XENSIV™ family to bring more sensory intelligence to your design and enable innovative features such as predictive maintenance.

The features and benefits of IGBT7 technology in drives applications

The unique and specific requirements of motor drive systems demand a new approach to IGBT design. With the right IGBT technology, it is possible to create better-positioned modules to address these needs. This approach Infineon has taken with its latest generation of IGBT technology, the IGBT7. At the chip level, the IGBT7 uses micro-pattern trenches (MPT), the structure of which contributes significantly to reducing forward voltage and increased conductivity in the drift zone. For applications with a moderate switching frequency, such as motor drives, the IGBT7 significantly reduces previous generations' losses. Another improvement offered by IGBT7 from a generation earlier (IGBT4) is the freewheeling diode that has also been optimized for drive applications. The forward voltage drop of the emitter-controlled diode, EC7, is now 100 mV lower than the forward voltage drop of the EC4 diode, with improved reverse-recovery softness.


Silicon carbide solutions for industrial drives - CoolSiC™ MOSFETs for servo drives

With more automation being used across industries, there is a correspondingly increased demand for servo motors. Their ability to combine precise motion control with high torque levels makes them the perfect fit for automation and robotics. Using its manufacturing expertise and long experience, Infineon has developed a SiC trench technology that offers higher performance than the IGBT but with comparable robustness, e.g., short-circuit time of two (or 2) µs or even three (or 3) µs. Infineon's CoolSiC™ MOSFETs also address potential problems inherent in SiC devices, such as unwanted capacitive turn-on. Furthermore, the SiC MOSFETs are available in the industry-standard TO247-3 package, and now with even better switching performance, in the TO247- 4 package. In addition, the CoolSiC™ MOSFETs are also available in the SMD package TO267-7. Besides these TO-packages, the SiC MOSFET is also available in Easy 1B, Easy 2B, and 62mm packages.

Featured Products

Based on the latest micro-patter trenches technology, the 1200 V TRENCHSTOP™ IGBT7 and EC7 diode offer strongly reduced losses and high levels of controllability. The IGBT chip generation has been integrated into the Easy 1B, 2B and 3B housing. Combined, they enable lower static losses, higher power density, and softer switching.

Therefore, the devices are optimized for industrial drive applications.


Check out the following related parts:

  • FP100R12W3T7_B11, 1200 V, 100 A PIM IGBT module
  • FP50R12W2T7_B11, 1200 V, 50 A PIM IGBT module
  • FP10R12W1T7_B11, 1200 V, 10 A PIM IGBT module

EconoDUAL™ 3 modules are now available with the latest TRENCHSTOP™ IGBT7 generation, extending the 1200 V portfolio up to 900 A. In combination with the TRENCHSTOP™ IGBT7 technology, it shows a significant reduction of losses, a high level of controllability and switching softness, as well as high short-circuit capability. High efficiency and power density are achieved with the maximum operating temperature of 175°C at overload, enabling system simplification and cost reduction.

EconoDUAL™ 3 modules are also available with integrated shunt resistors for current monitoring in the AC path. The integration of additional functionality into the IGBT module is a very effective way to optimize the overall system costs of an inverter. External current sensors are no longer needed. This saves space in the system, reduces material costs and lowers manufacturing efforts.


Check out the following related parts:

  • FF900R12ME7_B11, 1200 V, 900 A dual IGBT module
  • IFF600B12ME4P_B11, 1200 V, 600 A dual IGBT module
  • FF450R12ME7_B11, 1200 V, 450 A dual IGBT module

 

The CoolSiC™ 1200 V, 30 and 90 mΩ SiC MOSFET in TO247-3 package build on a state-of-the art trench semiconductor process optimized to combine performance with reliability. In comparison to traditional silicon (Si) based switches like IGBTs and MOSFETs, the SiC MOSFET offers a series of advantages. These include, the lowest gate charge and device capacitance levels seen in 1200 V switches, no reverse recovery losses of the internal commutation proof body diode, temperature independent low switching losses, and threshold-free on-state characteristic. CoolSiC™ MOSFETs are ideal for hard- and resonant-switching topologies like power factor correction (PFC) circuits, bi-directional topologies and DC-DC converters or DC-AC inverters.

Check out the following related parts:

  • IMBG120R030M1H, CoolSiC™ 1200 V SiC Trench MOSFET in TO-263-7 package
  • IMW120R030M1H, CoolSiC™ 1200V SiC Trench MOSFET in TO247-3 package
  • IMW120R090M1H, CoolSiC™ 1200V SiC Trench MOSFET in TO247-3 package

The well-known PrimePACK™ IGBT half-bridge and chopper modules with internal NTC offer a specially optimized concept for integration in modern converters. The most important benefits include high reliability and lifetime demands, improved thermal properties, low stray inductance, a wide range of operating temperatures, Infineon's 1200 V and 1700 V TRENCHSTOP™ technology.

Check out the following related parts:

  • FF1400R12IP4, 1200 V PrimePACK™ modules
  • FF1400R17IP4, 1700 V PrimePACK™ modules

The EiceDRIVER™ X3 Compact isolated gate driver family now includes the X3 Compact 1ED31xx family, with a Miller clamp or separate output function. The active Miller clamp function is highly recommended for SiC MOSFET 0 V turn-off. Up to 14 A output current, 200 kV/µs CMTI, seven ns max. propagation delay matching, 40 V max output supply voltage. Integrated filters reduce the need for external filters.

Check out the following related part:

  • EiceDRIVER™ 1ED3124MU12H Compact, Single-channel 5.7 kV (rms) isolated gate driver IC with active Miller clamp or separate output

The EiceDRIVER™ X3 Enhanced isolated gate driver portfolio now includes X3 Analog 1ED34xx family and X3 Digital 1ED38xx family with DESAT, Miller clamp, Soft-off, and I2C configurability. This highly-flexible gate driver family offers a wide range of configurable features and monitoring options. This enables innovative use cases, such as predictive maintenance.

Check out the following related part:

  • EiceDRIVER™ 1ED3491MU12M Enhanced, Single-channel 5.7 kV (rms) isolated gate driver IC with adjustable DESAT and soft-of

Further well-established gate drivers:

  • EiceDRIVER™ 1ED44176N01F, 25 V, 1.75 A Single-channel low-side gate driver IC with over-current protection
  • EiceDRIVER™ 1ED020I12-F2, 1200 V, 2 A isolated driver with DESAT and Miller clamp
  • EiceDRIVER™ 1EDC60H12AH Compact, 1200 V, 10 A Single channel IGBT gate driver IC in wide body package
  • EiceDRIVER™ 1EDI30I12MF Compact, 1200 V, 6 A Output with Clamp variant for IGBT

PSoC™ 6 MCU (PSoC 62 and PSoC 64 lines), paired with Wi-Fi/BT combo radio modules, is the perfect solution for secure, low-power, feature-rich IoT products with Wi-Fi connectivity. ModusToolbox™ software supports the popular IoT/Cloud Ecosystems like AWS IoT, Arm Pelion enabling you to prototype IoT applications quickly. Module partners provide pre-certified radio modules and System-In-Package (SiP) solutions to simplify RF design and regulatory certification, allowing you to rapidly progress from prototyping to production.

Check out the following related parts:

  • CY8C6245FNI-S3D11T
  • CY8C624ABZI-S2D14
  • CYB0644ABZI-S2D44

NOR Flash is the ideal memory for code storage in embedded systems due to its fast random read performance.  This performance also supports XIP (eXecute In Place) functionality, allowing host controllers to execute code directly from the NOR Flash Memory without first copying the code to a RAM.  Higher Serial NOR Memory performance levels have enabled XIP to be used on a wide variety of designs in many applications.

Check out the following related parts:

  • S25FL064L, 64-Mbit (8-Mbyte) 3.0 V FL-L SPI Flash Memory
  • S25FL128L, 128Mb FL-L NOR Flash Memory
  • S25FL256L, 256Mb FL-L NOR Flash Memory

EVAL-M5-IMZ120R-SIC and EVAL-M5-E1B1245N-SIC are 3-phase inverter boards for motor drive applications implemented with our CoolSiC™ MOSFETs. A control board equipped with the M5 32-pin interface connector, such as the XMC DriveCard 4400, can be used for operating. Jointly they feature and demonstrate usage of Silicon Carbide MOSFETs in this application. EVAL-M5-IMZ120R-SIC, the inverter, uses TO247 packages, and the EVAL-M5-E1B1245N-SIC uses an Easy1B package.

The EVAL-M1-IM828-A features IM828-XCC, one of the CIPOS™ Maxi product family, which combines six 1200 V CoolSiC™ MOSFETs with an optimized 6-channel SOI gate driver. It is optimized for industrial applications like power factor correction of heating, ventilation air conditioning (HVAC), fan motors, pumps, and motor drives. The EVAL-M1-IM828-A was developed to support customers during their first steps of applications with CIPOS™ Maxi IPM. In combination with control-boards equipped with the M1 20pin interface connector, like EVAL-M1-101T, demonstrates our CIPOS™ Maxi SiC IPM technology for motor drive.

Check out the following related boards:

  • EVAL-M5-IMZ120R-SIC, Motor Drives Inverter Board with CoolSiC™ MOSFET in TO247 package
  • EVAL-M5-E1B1245N-SIC, CoolSiC™ MOSFET motor drives evaluation board for 7.5 kW
  • EVAL-M1-IM828-A, Evaluation board for CIPOS™ Maxi, features 1200 V SiC IPM IM828-XCC

Further Content

Infineon´s comprehensive portfolio for industrial drives applications

Power semiconductors the key component for motor inverters

Infineon´s expertise for your optimal drive systems

Infineon´s comprehensive portfolio for industrial drive applications

Infineon´s expertise for your optimal drive systems

The perfect solution for servo drives

Get in Contact with our Experts

Micropages

Spam Protection: captcha

Get Support

Questions? We have answers!
Submit your request via our contact form or browse the FAQs in our Rutronik24 Shop for quick solutions.
We're happy to assist you.